Логотип

Программа печати адресов на конверты "Конверт"

Рейтинг:
  • 4,0
  • 376
Лицензия: Бесплатно
Версия:2.2.1.22
Дата обновления:29 марта 2025 г. 3:00
Платформа ОС:Windows 11, 10, 8.1, 8, 7, …
Язык:Русский
Разработчик: [email protected]
Размер:4.86 МБ
Загрузок:1
  • Бесплатно
  • Windows
81

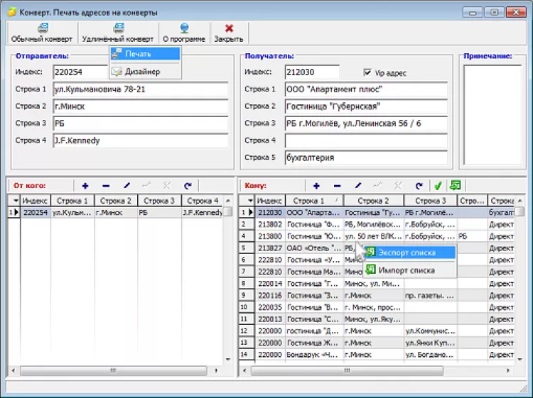
"Конверт" - это специализированная программа для хранения и печати адресов на конвертах.

Редактор полей конвертов выполнен на официально бесплатном программном обеспечении FreeReport. Хранилище данных выполнено на бесплатном "движке" BDE, дистрибутив которой входит в комплект программы. Программа позволяет печатать два предустановленных типоразмера конвертов, которые в свою очередь можно редактировать под свои нужды.