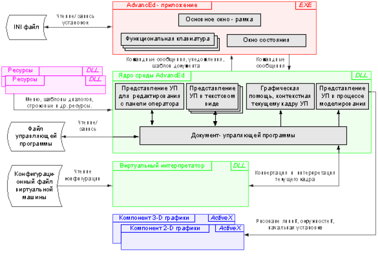
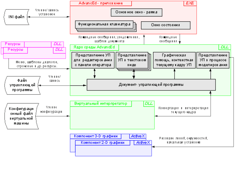
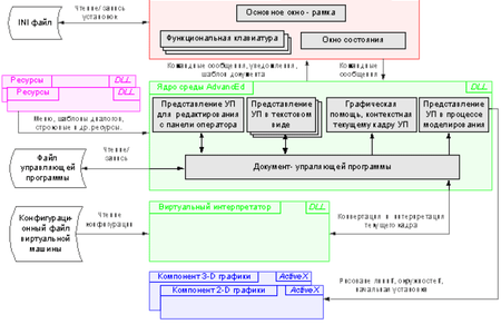
AdvancEd Представляет собой многофункциональный проблемно-ориентированный редактор управляющих программ для систем ЧПУ, который может быть встроен в систему ЧПУ или может использоваться в качестве самостоятельного приложения в технологическом отделе подготовки управляющих программ. AdvancEd располагает всеми функциями стандартного текстового редактора, а также целым рядом дополнительных свойств, специфичных для редакторов управляющих программ ЧПУ.

AdvancEd Professional
Похожие программы
Рейтинг:
Лицензия:
Бесплатно
Версия:2.0
Дата обновления:29 марта 2025 г. 3:00
Платформа ОС:Windows 11, 10, 8.1, 8, 7, …
Язык:Русский
Разработчик:
ncsystems
Размер:5.7 МБ
Загрузок:0