Логотип

Araxis Merge

Рейтинг:
  • 4,1
  • 170
Лицензия: Бесплатно
Версия:2021.5618
Дата обновления:15 сентября 2025 г. 12:20
Платформа ОС:Windows 11, 10, 8.1, 8, 7, …
Язык:Английский
Разработчик: Araxis Ltd.
Размер:63.72 МБ
Загрузок:0
  • Бесплатно
  • Windows
27

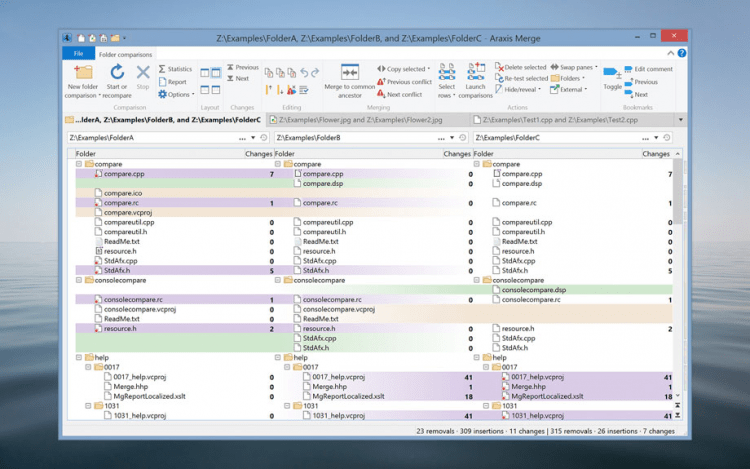
Araxis Merge - программа, разработанная, чтобы помочь пользователям визуально сравнивать, синхронизировать и объединять текстовые файлы и папки.

О программе

Программа позволяет сравнивать текст и содержимое папок, выделяя отличия цветом, что позволяет очень легко заметить различия. Более того, она рисует связующие линии между открытыми документами, наглядно показывая, как они связаны. С ее помощью можно сравнить до 3х файлов или папок. Araxis Merge работает с такими форматами файлов как XML и HTML, с исходным кодом разных языков программирования, и файлами, содержащими символы в ASCII, MBCS или Unicode кодировке.

Это мощная и удобная программа для Windows, с помощью которой можно сравнить несколько текстовых документов или папок, и выявить их различия. К сожалению эта программа распространяется не бесплатно, но у нее есть бесплатный пробный период.