Логотип

Архив документов

Рейтинг:
  • 4,0
  • 370
Лицензия: Бесплатно
Версия:2.736
Дата обновления:29 марта 2025 г. 3:00
Платформа ОС:Windows 11, 10, 8.1, 8, 7, …
Язык:Русский
Разработчик: PROSTOYSOFT
Размер:12.57 МБ
Загрузок:0
  • Бесплатно
  • Windows
74

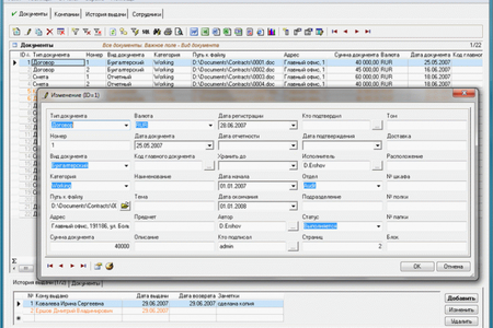
Архив документов — это программа для учета документов и организации электронного документооборота и автоматизации делопроизводства на предприятии.

Программа позволяет систематизировать учет и хранение документов, обеспечивает контроль исполнения документов на всех стадиях по срокам и ответственным, отслеживать движение документов, кто что когда взял, вернул. По каждому документу можно фиксировать произвольную дополнительную информацию, удобный поиск и продвинутый анализ, гибкая настройка прав доступа, сетевой и многопользовательский режимы, отслеживание истории изменений и многие другие удобства. Удобная сортировка и фильтрация по любому полю, экспорт напрямую в Excel, генерация документов Word на основе шаблонов (договоров, счетов), сетевой и многопользовательский режимы, ведение истории изменений. Вы можете создавать новые таблицы в базе данных, добавлять новые поля к ним (как хранимые, так и вычисляемые, в том числе по формулам типа SELECT…), хранить в базе данных картинки, определять ниспадающие списки и значения в них, привязывать подчиненные таблицы, считать итоги по формулам, строить дерево по заданным полям и другие удобства.