Логотип

Диагностическая карта транспортного средства

Рейтинг:
  • 4,0
  • 375
Лицензия: Бесплатно
Версия:1.7.1.853
Дата обновления:29 марта 2025 г. 3:00
Платформа ОС:Windows 11, 10, 8.1, 8, 7, …
Язык:Русский
Разработчик: ООО Гелика
Размер:5 МБ
Загрузок:1
  • Бесплатно
  • Windows
69

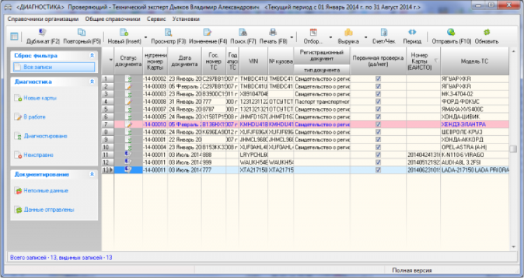
Диагностическая карта транспортного средства - это программа предназначена для учета транспортных средств и выдачи диагностических карт установленной формы с регистрацией в сервисе ЕАИСТО. Программа работает на платформах Windows.

Основные возможности:

  • Оформление и учет диагностических карт транспортных средств;
  • Учет транспортных средств;
  • Создание шаблонов диагностических карт;
  • Печать отчетов по кассе (товарный чек, выручка за период).

Стоимость программы не зависит от количества развернутых сетевых рабочих мест.