Логотип

Дорожные штрафы ГИБДД

Рейтинг:
  • 4,0
  • 365
Лицензия: Бесплатно
Версия:v.2-RIC
Дата обновления:29 марта 2025 г. 3:00
Платформа ОС:Windows 11, 10, 8.1, 8, 7, …
Язык:Русский
Разработчик: ООО Россинфоком
Размер:4.98 МБ
Загрузок:1
  • Бесплатно
  • Windows
68

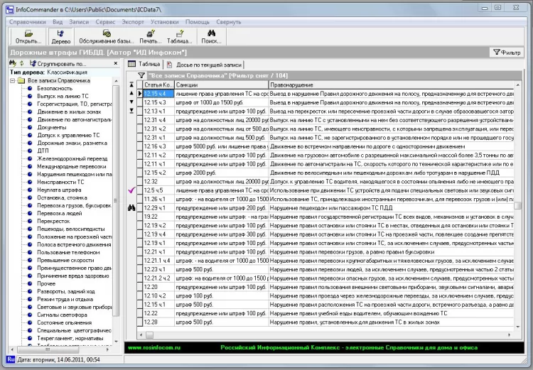
Приложение Дорожные штрафы ГИБДД - ответственность за совершение нарушений в области дорожного движения, действующая редакция по состоянию на 1 мая 2012 года с выдержками из Кодекса об Административных Правонарушениях РФ.

Источник информации - ГИБДД МВД России.

Данные представлены в удобной форме в виде структурированного справочника, под управлением единого менеджера электронных справочников и изданий Info-Commander. Все правонарушения условно разбиты на классы.

С помощью такого классификатора можно быстро найти нужное нарушение, применяемые санкции, соответствующую статью Кодекса Российской Федерации об административных правонарушениях.

Имеется два режима просмотра: табличный и "Досье".

Многофунцинальный Info-Commander позволяет настроить удобную форму печати и распечатать в виде небольшой шпаргалки выбранные записи. Имеется возможность экспорта в форматы TXT, RTF, Excel.

Кроме того в программе Info-Commander есть еще много интересного и полезного, например: "Телефонная книга", каталогизатор "Домашняя библиотека", для предприятий корпоративная информационная система "Кадровый состав", а также встроенный каталог для скачивания других справочников.