Логотип

DyBase

Рейтинг:
  • 3,9
  • 350
Лицензия: Бесплатно
Версия:2.0.0.46
Дата обновления:29 марта 2025 г. 3:00
Платформа ОС:Windows 11, 10, 8.1, 8, 7, …
Язык:Русский
Разработчик: LucasProject
Размер:23.7 МБ
Загрузок:4
  • Бесплатно
  • Windows
87

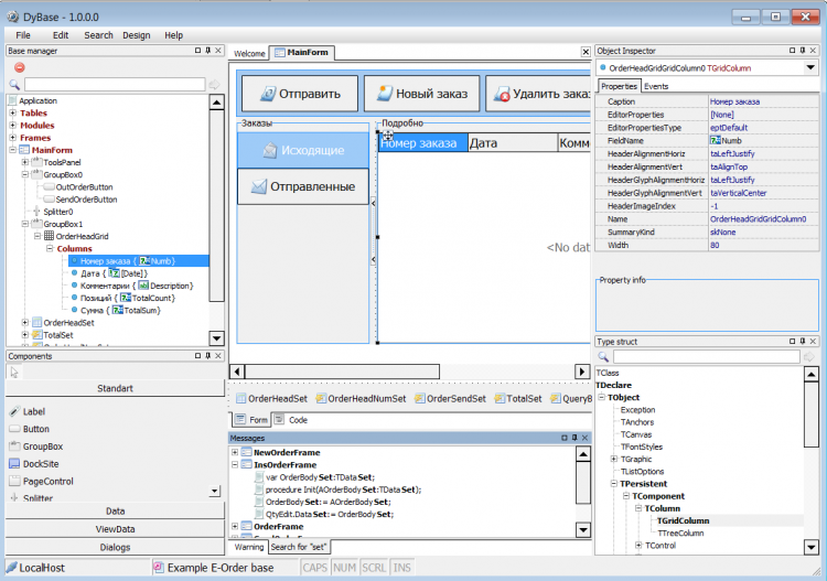
DyBase Программа «DyBase» представляет собой платформу, на которой работает конструктор базы данных. Пользователь самостоятельно определяет конфигурацию базы, настраивает визуальное представление и отчетную систему. Благодаря гибкой работе конструктора основанного на компонентной модели, возможна реализация большого количества различных видов программ для работы с данными, это могут быть все возможные справочники, каталогизаторы, системы учета, CRM, ERP и многое другое, в чем может быть необходимость, как для предприятия, так и для домашнего применения.

Конструктор позволяет оперативно вносить изменения в логику работы программы, что обеспечивает актуальность работы для всех пользователей с базой данных. Программа работает на трехзвенной архитектуре, что позволяет работать с данными через интернет, не предоставляя пользователям физически базу данных. Для индивидуального использования программа распространяется на бесплатной основе, имея ограничение сетевого режима.

Другие Версии