Логотип

HAL

Рейтинг:
  • 4,0
  • 367
Лицензия: Бесплатно
Версия:6.1.7603
Дата обновления:29 марта 2025 г. 3:00
Платформа ОС:Windows 11, 10, 8.1, 8, 7, …
Язык:Русский
Разработчик: H.A.L.
Размер:0.25 МБ
Загрузок:63
  • Бесплатно
  • Windows
154

HAL - это специальная программа, предназначенная для быстрого и удобного поиска торрент-файлов в Интернет. Благодаря реализованному в ней инновационному механизму поиска, HAL позволяет всего за несколько мгновений, найти нужный торрент-файл практически на любую тему. Программа HAL будет полезна всем тем, кто так или иначе пользуется торрентами.

Как правило, у пользователя есть свой любимый набор торрент-трекеров, на которых он обычно ищет необходимые файлы. Если нужного файла нет на торрент-трекере или пользователь ищет файл лучшего качества, он вынужден тратить достаточно много времени на просмотр результатов поиска, отсеивание рекламы, оценку содержимого. При отсутствии результата, пользователь вовсе уходит искать нужный файл на другой трекер и там вынужден начинать все сначала.

Программа HAL производит поиск торрент-файлов на всех выбранных пользователем торрент-трекерах одновременно. Если пользователь зарегистрирован на нескольких трекерах, то в программе HAL ему достаточно всего один раз ввести свой логин и пароль к трекеру и после этого поиск по данному трекеру будет доступен в любое время.

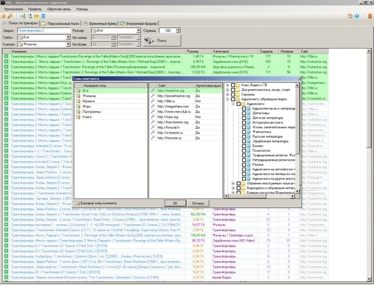
В HAL предусмотрено три различных варианта поиска торрентов

  • Поиск по группе сайтов. Все сайты собираются в различные группы. Пользователь может добавлять сайты в существующие группы или создавать также собственные группы сайтов. На каждом из сайтов, находящихся в группе, программа авторизируется если это необходимо и далее произведет поиск торрентов. Этот варинт поиска также предполагает выбор типа контента (например, кино или музыка) который необходимо найти. По завершении процесса у пользователя есть удобная возможность отфильтровать результаты по размеру.
  • Поиск по нескольким категориям одного сайта. При таком варианте поиска используется только один определенный сайт. Пользователь может выбрать необходимые категории и произвести поиск непосредственно по ним.
  • Отображение всех торрентов подряд одной категории сайта. В этом случае с сайта трекера будут получены все торренты подряд, без дополнительных условий и фильтров. Достаточно выбрать конкретную категорию сайта и загрузить все ее содержимое.