Логотип

KEYROLL Portable

Рейтинг:
  • 4,0
  • 355
Лицензия: Бесплатно
Версия:3.2
Дата обновления:29 марта 2025 г. 3:00
Платформа ОС:Windows 11, 10, 8.1, 8, 7, …
Язык:Русский
Разработчик: XakevSoft
Размер:0.51 МБ
Загрузок:2
  • Бесплатно
  • Windows
80

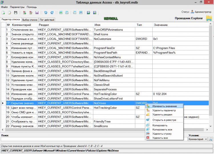
KEYROLL Portable - это программа для создание и редактирование списка ключей реестра с их описанием. KEYROLL - вы можете дополнять и создавать свои списки элементов с неограниченным количеством ключей, при этом одновременно редактировать и изменять значение параметров реестра. Все списки внесены в базу данных Access и обычные файлы текстового формата. В базе имеется 14 списков с более чем 380 параметров, так же вы можете скачать "Базы данных реестра" отдельно с сайта программы.

Приложение представляет собой портативную версию и может запускаться как с диска, так и с любого другого внешнего носителя. Будет полезна и пользователю и разработчику ПО. В релиз входит две версии программы: 3.0.0.1(JET) и 3.1.0.1(OLEDB 12).

Основные функции

  • Редактирование списка: добавление, удаление, копирование и тд;
  • Работа как с Базой данных Access так и с текстовым форматом;
  • параметров реестра;
  • Определение текущего значения выбранного куста;
  • Изменение параметра в реестре: создание, изменение, удаление раздела и значения;
  • Запись в лог файл действий связанных с реестром;
  • Создание твик файла из заданного значения;
  • Импорт параметра в таблицу из твика;
  • Экспорт параметра в файл реестра .reg;
  • Импорт раздела реестра в таблицу;
  • Сохранение и восстановление куста;
  • Создание собственных списков и баз данных;
  • Открытие нужного раздела в редакторе реестра;
  • Разблокирование реестра;
  • Поиск нужного параметра Более подробно на сайте программы.

Другие Версии