Логотип

Металит

Рейтинг:
  • 4,0
  • 374
Лицензия: Бесплатно
Версия:9.05
Дата обновления:29 марта 2025 г. 3:00
Платформа ОС:Windows 11, 10, 8.1, 8, 7, …
Язык:Русский, Английский
Разработчик: А. А. Семёнов
Размер:16.63 МБ
Загрузок:1
  • Бесплатно
  • Windows
55

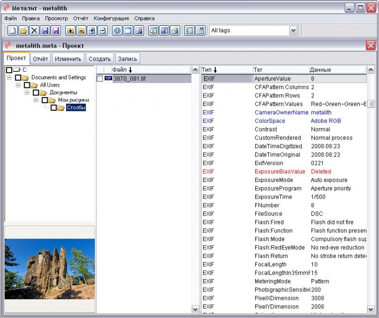
Металит - это простой в использовании, но мощный редактор метаданных. Главная особенность программы – возможность одновременного редактирования любого числа файлов. Металит поддерживает различные стандарты метаданных, также как и различные форматы файлов.

Возможности

  • Поддерживает все основные стандарты метаданных: TIFF, Exif, IPTC, XMP и др. мПоддерживает файлы форматов TIFF и JPEG.
  • Позволяет читать, анализировать, изменять, удалять и создавать метаданные.
  • Выводит описания тегов.
  • Выводит миниатюры и полноэкранные изображения.
  • Позволяет анализировать конфликты метаданных.
  • Обеспечивает обработку деревьев каталогов.
  • Создаёт файлы проектов метаданных, включающие любое количество файлов и каталогов.
  • Позволяет создание и использование профилей тегов.
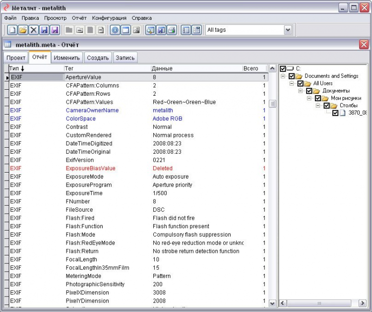
  • Составляет отчёты метаданных.
  • Выводит отчёты на экран или на печать с возможностью предпросмотра.
  • Создаёт файлы отчётов в форматах HTML, XML и TIFF.
  • Распознаёт тысячи различных тегов.
  • Распознаёт неизвестные XMP теги.
  • Позволяет открывать любое число файлов проектов метаданных в отдельных окнах.
  • Проверен на файлах тысяч различных моделей камер.
  • Имеет настраиваемый интерфейс пользователя.

Другие Версии