QDevelop Среда разработки программного обеспечения для Qt.
Возможности:
- Чтение и запись файлов проекта, интеграция со средствами Designer и uic для создания GUI.
- Мощный редактор текста с функцией дополнения кода, подсветкой синтаксиса, закладками, автоматической расстановкой скобок и табуляций, автосохранением перед компиляцией, номерами строк и подсвечиванием строки с кареткой.
- Обозреватель классов, позволяющий программисту просматривать структуру классов, членов и функций. Также обозреватель объектов GUI позволяет быстро создать необходимую функцию (например, для нажатия кнопки) и объявить ее в классе.
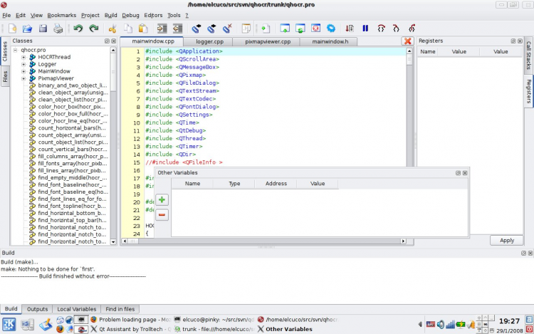
- Отладка программы с использованием GNU Debugger. Установка точек прерывания по нажатию на номер строки. Локальные переменные показываются автоматически, когда программа останавливается на точке прерывания.
- Строки с ошибками или предупреждениями компилятора сразу подсвечиваются в редакторе кода.
- Независимая компиляция каждого проекта. Перекомпиляция только изменённых проектов.
- Интеграция справочной системы с Qt Assistant.

QDevelop
Рейтинг:
Лицензия:
Бесплатно
Версия:0.28
Дата обновления:29 марта 2025 г. 3:00
Платформа ОС:Linux
Язык:Английский
Разработчик:
Jean-Luc Biord
Размер:1.58 МБ
Загрузок:0