Логотип

Visual Paradigm Community Edition

Рейтинг:
  • 4,0
  • 361
Лицензия: Бесплатно
Версия:16.0 Build 20190906
Дата обновления:24 февраля 2026 г. 13:17
Платформа ОС:Windows 11, 10, 8.1, 8, 7, …
Язык:Английский
Разработчик: Visual Paradigm
Размер:609.26 МБ
Загрузок:35
  • Бесплатно
  • Windows
209

Visual Paradigm - это мощное программное обеспечение для моделирования UML-схем, предназначенное для разработчиков. Оно предлагает полноценную платформу, способную упростить процесс разработки и поддерживающую такие языки, как C#.NET, VB.NET и C++.NET.

Из-за своей сложности, программе не рекомендуется для пользователей без опыта. В то же время, разработчики найдут тут большое количество функций для создания UML-моделей, генерировать код из диаграмм, разворачивать приложения. Программа поддерживает полный цикл разработки.

Visual Paradigm Community Edition предоставляет базовые функции UML-моделирования, позволяя создавать диаграммы вариантов использования, требований и взаимосвязей. Кроме того, оно обеспечивает интеграцию с некоторыми из популярными IDE, такими как Eclipse, NetBeans, IntelliJ IDEA и Visual Studio. Visio-схемы так же могут быть встроены в UML-модели.

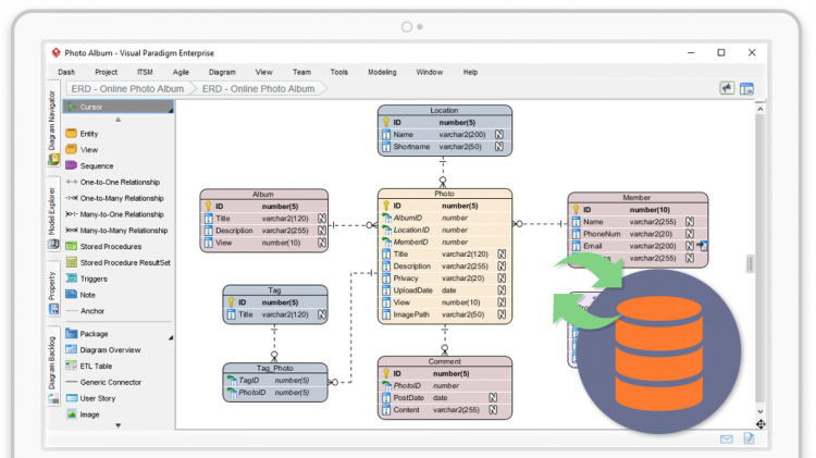
Данное ПО поставляется с инструментами моделирования баз данных и предоставляет функции, которые пригодятся разработчикам для планирования программного обеспечения или моделирования классов. Кроме того, редактор потока событий позволяет отслеживать каждое пользовательское действие в проекте моделирования варианта использования.