Логотип

Exchange Log Inspector

Рейтинг:
  • 4,0
  • 359
Лицензия: Бесплатно
Версия:1.1.0
Дата обновления:29 марта 2025 г. 3:00
Платформа ОС:Windows 11, 10, 8.1, 8, 7, …
Язык:Русский
Разработчик: IPV Solution
Размер:0
Загрузок:1
  • Бесплатно
  • Windows
48

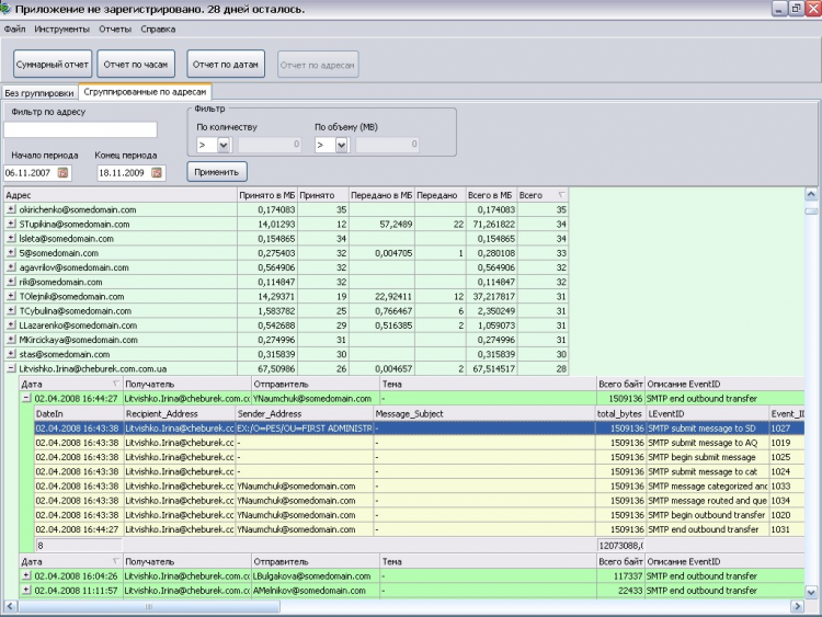
Exchange Log Inspector - это средство контроля и анализа электронной почты Вашего почтового сервера Microsoft Exchange.

Программа позволяет:

  • Анализировать соотношение входящей – исходящей почты;
  • Наблюдать загрузку канала и почтового сервера;
  • Наблюдать за использованием почты выбранного сотрудника, как по количеству писем, так и по их объему;
  • Формировать разнообразные отчеты в выбранном промежутке времени.
  • Анализировать эффективность настроек Intelligence Message Filter;
  • При наличии внешнего спам-фильтра оценить загрузку сервера спамом и эффективность противоспамовых мероприятий.