Логотип

IZI Releaser

Рейтинг:
  • 4,0
  • 369
Лицензия: Бесплатно
Версия:5.3.0
Дата обновления:29 марта 2025 г. 3:00
Платформа ОС:Windows 11, 10, 8.1, 8, 7, …
Язык:Русский
Размер:4.68 МБ
Загрузок:0
  • Бесплатно
  • Windows
80

IZI Releaser - это многофункциональный мультимедийный сетевой клиент для поиска и сбора данных из различных локальных и глобальных источников и их преобразования к виду, определяемому скриптовыми шаблонами.

Программа позволяет организовать массовую заливку изображений на популярные (и неочень) интернет-хостинги. Коллекция поддерживаемых хостингов постоянно пополняется новыми. А благодаря гибким возможностям скриптовых шаблонов, получаемые ссылки можно преображать как душе угодно!

Благодаря встроенному инструменту, умеющему воспроизводить видео-файлы разнообразных форматов, имеется возможность извлечения заданного количества видео-кадров и сохранения их в виде изображений. Более того, подборку скриншотов можно объединять в, так называемые, скринлисты. И на последок, все созданные изображения можно незамедлительно залить на один или несколько поддерживаемых хостингов!

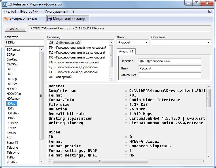
Разнообразие специфичных инструментов, встроенных в программу, кардинально упрощает создание релизов для различных файло-обменных ресурсов, и в частности, для торрент-трекеров. Помимо возможностей, описанных выше, в наличии имеются инструменты создания торрент-файлов, импорта исчерпывающей информации о кино, импорта медиа-информации, а так же другие средства, необходимые при публикации фильмов и музыки!

Другие Версии