Логотип

MailProcessor

Рейтинг:
  • 4,0
  • 371
Лицензия: Бесплатно
Версия:2
Дата обновления:29 марта 2025 г. 3:00
Платформа ОС:Windows 11, 10, 8.1, 8, 7, …
Язык:Русский
Разработчик: Владимир Борзов
Размер:7.97 МБ
Загрузок:0
  • Бесплатно
  • Windows
70

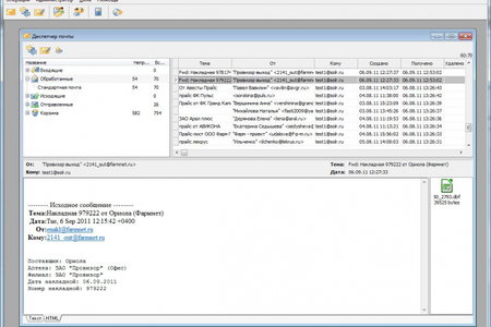
MailProcessor Программа MailProcessor служит для автоматизации работы с входящей и исходящей почтой. В число основных задач программы входят автоматизация обработки получаемых по почте файлов, а также автоматизация отправки файлов.

Программа обладает развитой встроенной системой исполнения скриптов FastScript, позволяющей работать с языками Pascal, C++, JavaScript, Basic, что дает возможность максимально автоматизировать обработку входящей почты и отправку исходящей корреспонденции. Программа обладает стандартным для почтовых программ диспетчером почты, адресной книгой. При получении почты программа MailProcessor рассортировывает письма, извлекает из них присылаемые файлы, раскладывает их по папкам на диске, предназначенным для выгрузки файлов входящей почты. В зависимости от настроек программы и установленных скриптов файлы могут рассортировываться по отдельным для каждого адресата каталогам, а также по датам получения этих писем. С другой стороны, все отсылаемые файлы могут выкладываться пользователями либо программами в определенные каталоги, в соответствии с адресатами и автоматически отправляться определенным в адресной книге почтовым ящикам. Благодаря реализованному в программе OLE-серверу можно автоматизировать генерацию писем из других программ, либо импорт данных входящей почты в другие программы. Благодаря встроенным функциям и классам обработки почты, а также развитой встроенной библиотеке функций FastScript можно автоматизировать любые процессы, связанные с работой с почтовым ящиком.