Логотип

Network Inventory

Рейтинг:
  • 4,0
  • 368
Лицензия: Бесплатно
Версия:5.8.22
Дата обновления:29 марта 2025 г. 3:00
Платформа ОС:Windows 11, 10, 8.1, 8, 7, …
Язык:Английский
Разработчик: EMCO Software
Размер:26.01 МБ
Загрузок:1
  • Бесплатно
  • Windows
91

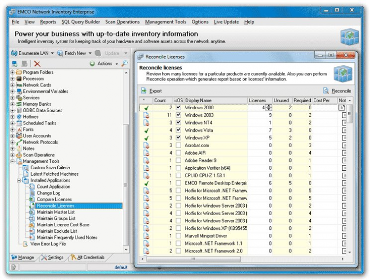
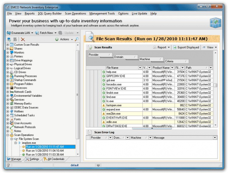
Network Inventory - это программа, которая позволяет легко и удобно производить мониторинг, диагностику и инвентаризацию сети. После запуска, Network Inventory автоматически собирает информацию об аппаратном и программном обеспечении удаленных компьютеров.

Это позволяет регулярно обновлять программное и аппаратное обеспечение компьютеров организации, диагностировать проблемы раньше, чем они появятся. а также создавать отчеты или отвечать на вопросы из серии:

  • У каких компьютеров подходит к концу свободное место на дисках?
  • На каких компьютерах установлена Windows XP и меньше 1 Гб оперативной памяти?
  • Сколько компьютеров не имеют лицензионной версии определенной программы?
  • И многие другие!

Другие Версии